Οδηγία Μελετών Οδικών Έργων (ΟΜΟΕ) 13 - Άρθρο 5

Κεφάλαιο 5: Επιλογή κατηγοριών επίδοσης των μόνιμων στηθαίων ασφαλείας


Συνδεθείτε στην Υπηρεσία Νομοσκόπιο
Είσοδος στην υπηρεσία Νομοσκόπιο.
   
Χρήστης
Κωδικός
  Υπενθύμιση στοιχείων λογαριασμού
   
 
Νέοι χρήστες
Εάν είστε νέος χρήστης, θα πρέπει να δημιουργήσετε ένα ΔΩΡΕΑΝ λογαριασμό προκειμένου να φύγει το παράθυρο αυτό και να αποκτήσετε πλήρη πρόσβαση στην υπηρεσία Νομοσκόπιο.
Δημιουργία νέου λογαριασμού

 

 

1. Γενικά

 

Οι απαιτήσεις για τα συστήματα αναχαίτισης οχημάτων είναι συνάρτηση της θέσης τους, δηλαδή:

 

Εξωτερική οριογραμμή οδοστρώματος
Οριογραμμές σε γέφυρες και τοίχους αντιστήριξης
Κεντρική και πλευρική διαχωριστική νησίδα
Τοίχοι και μέτωπα σηράγγων

 

2. Συστήματα Αναχαίτισης Οχημάτων στην εξωτερική οριογραμμή οδοστρώματος

 

2.1. Ικανότητα συγκράτησης

 

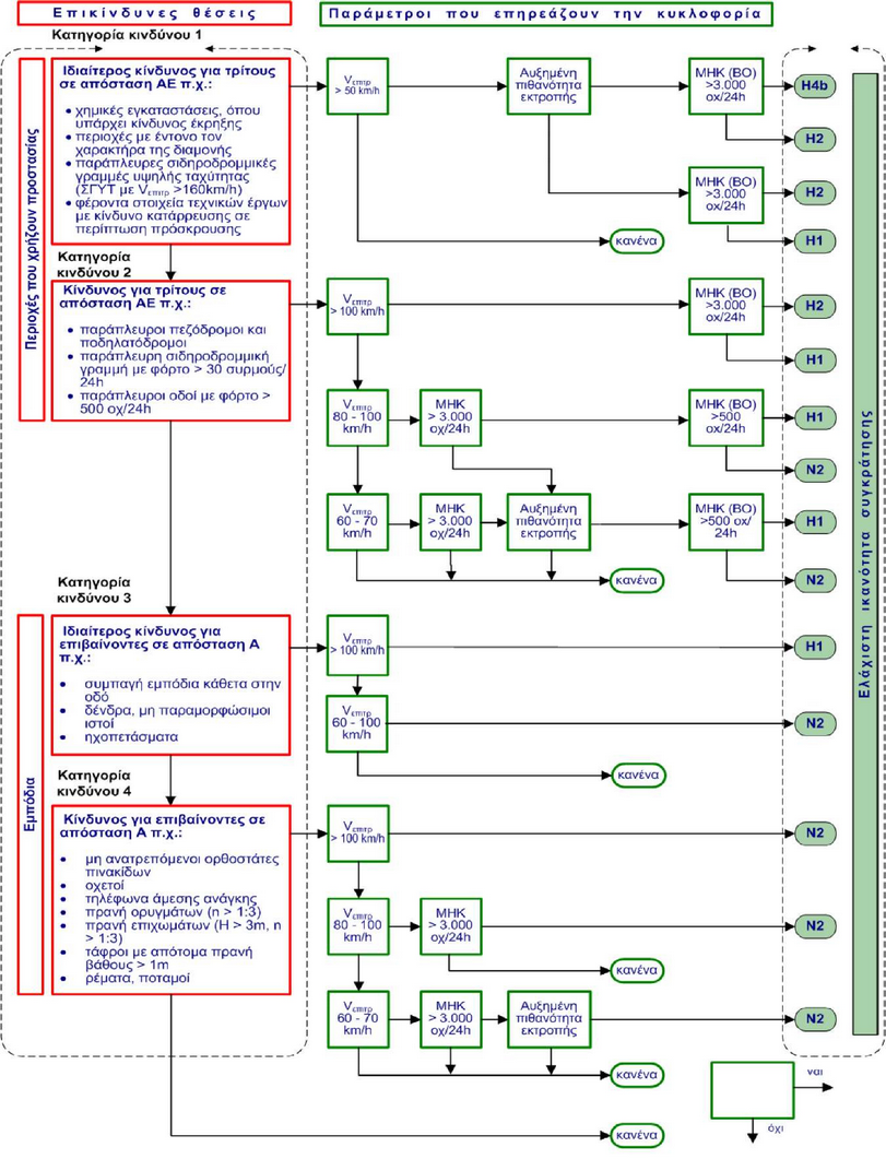
Στο διάγραμμα ροής (Σχήμα 7) παρουσιάζεται η διαδικασία αξιολόγησης της αναγκαιότητας εγκατάστασης των στηθαίων ασφαλείας στην εξωτερική οριογραμμή του οδοστρώματος και της επιλογής της ελάχιστης απαιτούμενης ικανότητας συγκράτησης που πρέπει αυτά να παρουσιάζουν σε συνάρτηση με:

 

το είδος του πλευρικού εμποδίου ή της επικίνδυνης θέσης και κατά πόσον αυτά αποτελούν κίνδυνο για τρίτους ή για τους επιβαίνοντες,
της επιτρεπόμενης ταχύτητας (VΕΠΙΤΡ),

• της γεωμετρίας της οδού και κατ' επέκταση της συχνότητας ή/και της πιθανότητας εκτροπής οχημάτων από την πορεία τους και

των κυκλοφοριακών παραμέτρων, όπως η Μέση Ημερήσια Κυκλοφορία (ΜΗΚ) και ο φόρτος των Βαρέων Οχημάτων (ΒΟ)1.

 

1 Φορτηγά οχήματα συνολικού βάρους > 3,5 t και λεωφορεία

 

omoe.13.7

Σχήμα 7: Κριτήρια εφαρμογής των στηθαίων ασφαλείας στην εξωτερική οριογραμμή του οδοστρώματος

 

2.2. Λειτουργικό πλάτος

 

Ως λειτουργικό πλάτος W ενός συστήματος ορίζεται το άθροισμα της δυναμικής παραμόρφωσης και του κατασκευαστικού πλάτους του συστήματος. Η επιλογή του κατάλληλου συστήματος αναχαίτισης οχημάτων εξαρτάται και από την διαθέσιμη απόσταση αυτού από τα πλευρικά εμπόδια, ώστε να εξασφαλίζεται το λειτουργικό του πλάτος.

 

Όσο μικρότερος είναι ο διατιθέμενος χώρος τόσο άκαμπτο πρέπει να είναι το σύστημα που θα τοποθετηθεί. Για αυτό το λόγο υπάρχει μία άμεση αλληλεξάρτηση μεταξύ της σφοδρότητας πρόσκρουσης και του διατιθέμενου χώρου για παραμόρφωση, η οποία και καθορίζει την ικανότητα συγκράτησης.

 

Συνεπώς τα συστήματα αναχαίτισης οχημάτων πρέπει να επιλέγονται έτσι, ώστε το λειτουργικό τους πλάτος να είναι μικρότερο ή ίσο με την απόσταση μεταξύ της εμπρόσθιας όψης του στηθαίου ασφαλείας και της εμπρόσθιας όψης του εμποδίου (σχήμα 8).

 

omoe.13.8

Σχήμα 8: Διάταξη των στηθαίων ασφαλείας σε συνάρτηση με το λειτουργικό πλάτος και τον κυκλοφοριακό χώρο

 

Για τον προσδιορισμό του απαιτούμενου λειτουργικού πλάτους πρέπει να λαμβάνονται υπόψη τα ακόλουθα:

 

Η απόσταση της εμπρόσθιας όψης του στηθαίου ασφαλείας από την οριογραμμή του οδοστρώματος πρέπει να είναι τουλάχιστον ίση με 0,50 m. Η μείωση της ελάχιστης απόστασης των 0,50 m της εμπρόσθιας όψης του στηθαίου ασφαλείας από την οριογραμμή του οδοστρώματος επιτρέπεται μόνον σε εξαιρετικές περιπτώσεις, όπως σε περιπτώσεις ύπαρξης εμποδίου στην ζώνη του λειτουργικού πλάτους, καλωδίων ή αποχετευτικών αγωγών κ.λ.π. Η διατήρηση του απαιτούμενου εύρους ορατότητας μπορεί να απαιτήσει μεγαλύτερες αποστάσεις.
Η απόσταση της εμπρόσθιας όψης του στηθαίου ασφαλείας από την οριογραμμή του οδοστρώματος μπορεί να αυξηθεί σε 1,00 m έως 1,50 m σε συνάρτηση με τις συνθήκες χώρου και τις κυκλοφοριακές συνθήκες. Σε αυτές τις περιπτώσεις το έρεισμα από την οριογραμμή της οδού έως το στηθαίο ασφαλείας πρέπει να σταθεροποιείται επαρκώς, π.χ. αμμοχάλικο με χλόη, ώστε αυτή η ζώνη να είναι προσβάσιμη. Με τον όρο επαρκής σταθεροποίηση δεν νοείται, ότι το έρεισμα κατασκευάζεται ως ασφαλτικό οδόστρωμα ή σκυροδέματος.
Σε επικίνδυνες περιοχές, όπως πρανή ή υδάτινα κωλύματα πρέπει να εξετάζεται, αν μπορεί να επιλεγεί η αμέσως μεγαλύτερη κατηγορία λειτουργικού πλάτους.
Τα στηθαία ασφαλείας με κατηγορία λειτουργικού πλάτους, που είναι μεγαλύτερη από την απόσταση μεταξύ της εμπρόσθιας όψης του στηθαίου ασφαλείας και της εμπρόσθιας όψης του εμποδίου, μπορούν να εγκατασταθούν, όταν προκύπτει από δοκιμές σύμφωνα με το ΕΛΟΤ ΕΝ 1317, ότι είναι δυνατή η συγκράτηση των οχημάτων και ο τρόπος λειτουργίας του συστήματος δεν μεταβάλλεται. Αυτή η αναφορά σχετίζεται με τον τελικό προσδιορισμό των πλατών των ερεισμάτων και των πεζοδρομίων των γεφυρών, ώστε να μην προκύπτει υπερδιαστασιολόγηση αυτών των μερών της διατομής.

 

2.3. Σφοδρότητα πρόσκρουσης

 

Με την σφοδρότητα πρόσκρουσης προσδιορίζεται η φυσική καταπόνηση, η σοβαρότητα των τραυματισμών ή ο κίνδυνος απώλειας της ζωής των επιβαινόντων σε επιβατικά οχήματα (τύπος δοκιμής ΤΒ 11). Όσο πιο συμπαγές ή άκαμπτο είναι ένα σύστημα τόσο μεγαλύτερη είναι η επιβράδυνση που επενεργεί στους επιβαίνοντες στο όχημα. Για αυτό τον λόγο οι επιτρεπόμενες τιμές των δεικτών σφοδρότητας πρόσκρουσης ASI και THIV του επιβαίνοντος στο όχημα πρέπει να είναι σύμφωνες με τις οριζόμενες στον πίνακα 3 Κατηγορίες σφοδρότητας πρόσκρουσης στο ΕΛΟΤ ΕΝ 1317-2.

 

Τα συστήματα με κατηγορία σφοδρότητας πρόσκρουσης Α παρέχουν μεγαλύτερη ασφάλεια στους επιβαίνοντες ενός οχήματος που παρεκκλίνει της πορείας του από ότι εκείνα με κατηγορία σφοδρότητας πρόσκρουσης Β και πρέπει να προτιμώνται, όταν τα υπόλοιπα δεδομένα είναι ίδια, για λόγους ασφάλειας. Επίσης τα συστήματα με κατηγορία σφοδρότητας πρόσκρουσης Β πρέπει να προτιμώνται από εκείνα με κατηγορία σφοδρότητας πρόσκρουσης C, όταν τα υπόλοιπα δεδομένα είναι ίδια. Είναι δυνατόν να επιλεγεί σύστημα, του οποίου η κατηγορία σφοδρότητας πρόσκρουσης είναι C, μόνον εφόσον οι απαιτούμενες κατηγορίες επίδοσης δεν πληρούνται από συστήματα με κατηγορία σφοδρότητας πρόσκρουσης Α ή έστω Β.

 

3. Συστήματα αναχαίτισης οχημάτων στις οριογραμμές γεφυρών και τοίχων αντιστήριξης

 

Τα στηθαία ασφαλείας στην εξωτερική οριογραμμή γεφυρών και τοίχων στέψης οδών πρέπει να επιλέγονται σε συνάρτηση με την κατηγορία επικινδυνότητας, στην οποία μπορεί να υπαχθεί η περιοχή κατάντη αυτών των τεχνικών έργων.

 

Η κατηγορία φορτίου των στηθαίων ασφαλείας σε γέφυρες κατά DIN-Fachbericht 101 πρέπει να προσδιορίζεται λαμβανομένων υπόψη των μετρούμενων οριζόντιων φορτίων κατά την δοκιμή πρόσκρουσης κατά ΕΛΟΤ ΕΝ 1317-2, που μεταβιβάζονται στο τεχνικό έργο μέσω του στηθαίου ασφαλείας και του οχήματος.

 

Στην εξωτερική οριογραμμή γεφυρών και τοίχων στέψης οδών με επιτρεπόμενη ταχύτητα VΕΠΙΤΡ > 50 km/h, πρέπει να τοποθετούνται στηθαία ασφαλείας με ικανότητα συγκράτησης, σύμφωνα με τον Πίνακα 4.

 

Πίνακας 4: Απαιτούμενη ικανότητα συγκράτησης σε γέφυρες και τοίχους αντιστήριξης

Επικίνδυνη περιοχή κάτω από γέφυρα ή τοίχο αντιστήριξης

Οδοί με

VΕΠΙΤΡ > 100 km/h και

αυτοκινητόδρομοι και παράπλευρες οδοί

αυτοκινητοδρόμων με VΕΠΙΤΡ < 100 km/h

VΕΠΙΤΡ < 100 km/h και

ΜΗΚ(ΒΟ) > 300 φορτηγά / 24 h

VΕΠΙΤΡ < 100 km/h

και

ΜΗΚ(ΒΟ) ≤ 300 φορτηγά / 24 h

VΕΠΙΤΡ ≤ 50 km/h

Ιδιαίτερη προστασία τρίτων (π.χ. χημικές εγκαταστάσεις με κίνδυνο έκρηξης, περιοχές με έντονο τον χαρακτήρα διαμονής, σιδηροδρομικές γραμμές με VΕΠΙΤΡ > 160 km/h, αυτοκινητόδρομοι κ.λ.π.) κατηγορία κινδύνου 1

H4B

H2

H2

Η1

Άλλες περιπτώσεις που υπάγονται στις κατηγορίες κινδύνου 2 έως 4

H2

H2

H1

κράσπεδο ύψους 0,15 m έως 0,20 m και κιγκλίδωμα

 

Τα προαναφερόμενα αφορούν σε γέφυρες και τοίχους αντιστήριξης με ύψος πτώσης μεγαλύτερο των 2 m. Στην αντίθετη περίπτωση καθώς και σε γέφυρες με άνοιγμα μικρότερο των 10 m και σε οχετούς ισχύουν τα αναφερόμενα για στις εξωτερικές οριογραμμές οδοστρώματος.

 

Για τον προσδιορισμό της μέγιστης κατηγορίας λειτουργικού πλάτους η οριογραμμή της γέφυρας ή του τοίχου αντιστήριξης θεωρείται ως η εμπρόσθια όψη του παράπλευρου εμποδίου, με την προϋπόθεση ότι δεν έχει τοποθετηθεί ηχοπέτασμα ή άλλο εμπόδιο. Η τοποθέτηση στηθαίων ασφαλείας που υπάγονται σε μεγαλύτερη κατηγορία λειτουργικού πλάτους επιτρέπεται, εφόσον προκύπτει από τις δοκιμές, σύμφωνα με το πρότυπο ΕΛΟΤ ΕΝ 1317-2, ότι είναι δυνατή η συγκράτηση των οχημάτων.

 

4. Συστήματα αναχαίτισης οχημάτων στις κεντρικές και πλευρικές διαχωριστικές νησίδες

 

4.1. Γενικά

 

Στις κεντρικές και πλευρικές διαχωριστικές νησίδες οδών με διαχωρισμένα οδοστρώματα και με επιτρεπόμενη ταχύτητα VΕΠΙΤΡ > 50 km/h πρέπει να τοποθετούνται στηθαία ασφαλείας.

 

Για την τοποθέτηση των στηθαίων ασφαλείας σε κεντρικές και διαχωριστικές νησίδες υπάρχουν τέσσερις δυνατότητες:

 

τοποθέτηση αμφίπλευρων στηθαίων ασφαλείας στο μέσον της νησίδας,
τοποθέτηση αμφίπλευρων στηθαίων ασφαλείας έκκεντρα στη νησίδα,
τοποθέτηση μονόπλευρων στηθαίων ασφαλείας κατά μήκος των οριογραμμών της νησίδας με χωριστή δράση και
τοποθέτηση μονόπλευρων στηθαίων ασφαλείας κατά μήκος των οριογραμμών της νησίδας με κοινή δράση.

 

Τα αμφίπλευρα συστήματα τοποθετούνται στο μέσον της νησίδας. Σε περιπτώσεις ύπαρξης εμποδίου, όπως καλωδίων ή αποχετευτικών αγωγών ή διατήρησης του απαιτούμενου εύρους ορατότητας, τα αμφίπλευρα στηθαία ασφαλείας μπορούν να τοποθετηθούν έκκεντρα.

 

Σε περίπτωση ύπαρξης επικίνδυνου εμποδίου στην κεντρική ή στην πλευρική διαχωριστική νησίδα, πρέπει να τοποθετούνται μονόπλευρα στηθαία ασφαλείας με χωριστή δράση (σχήμα 9).

 

Τα αμφίπλευρα στηθαία ασφαλείας μπορούν να συνδέονται με μονόπλευρα στηθαία ασφαλείας πριν από ένα εμπόδιο με τοποθέτηση υπό γωνία ≤ 1:20. Πρέπει να αποφεύγονται οι συχνές αλλαγές από αμφίπλευρο στηθαίο ασφαλείας στο μέσον της νησίδας σε δύο μονόπλευρα στηθαία ασφαλείας στις οριογραμμές της νησίδας. Στις διακοπές της κεντρικής διαχωριστικής νησίδας τα στηθαία ασφαλείας πρέπει να τοποθετούνται όπως στα όμορα τμήματα της νησίδας.

 

omoe.13.9

 

Σχήμα 9: Στηθαία ασφαλείας σε περιοχή φέροντος εμποδίου σε κεντρική διαχωριστική νησίδα

 

Τα αμφίπλευρα στηθαία ασφαλείας είναι συμμετρικά συστήματα, τα οποία είναι προσβάσιμα και από τις δύο πλευρές της νησίδας σε αντίθεση με τα μονόπλευρα συστήματα. Η ικανότητα συγκράτησης μονόπλευρων συστημάτων με κοινή δράση επιτυγχάνεται μόνον με την συνεργασία και των δύο συστημάτων, η οποία πρέπει να διασφαλίζεται κατά την κατασκευαστική διαμόρφωση της οδού.

 

Σε περιοχές εμποδίων ή/και όταν η εγκάρσια κλίση της κεντρικής ή της πλευρικής διαχωριστικής νησίδας είναι ≥ 1:10 πρέπει να τοποθετούνται μόνον μονόπλευρα συστήματα κατά μήκος των οριογραμμών της νησίδας με χωριστή δράση.

 

Περαιτέρω κριτήρια εφαρμογής για τα συστήματα αναχαίτισης σε κεντρική και πλευρική νησίδα αποτελούν:

 

η δυνατότητα αποχέτευσης
η θέση των αγωγών αποχέτευσης
η δυνατότητα τοποθέτησης προ των εμποδίων
η δυνατότητα τοποθέτησης σε διακοπές νησίδων
η δυνατότητα τοποθέτησης σε γέφυρες
οι δοκιμασμένες συναρμογές σε υφιστάμενα συστήματα
το εύρος ορατότητας
η δυνατότητα επισκευών
η συχνότητα των καθαρισμών (ιδιαίτερα σε κλειστά συστήματα)
η δυνατότητα αποχιονισμού.

 

4.2. Ικανότητα συγκράτησης

 

Το πλάτος μίας κεντρικής ή πλευρικής διαχωριστικής νησίδας ορίζεται ως η απόσταση μεταξύ των οριογραμμών του χώρου κυκλοφορίας των δύο οδοστρωμάτων. Ως οριογραμμή του χώρου κυκλοφορίας θεωρείται το πλευρικό όριο της σταθεροποιημένης επιφάνειας. Στον χώρο κυκλοφορίας ανήκουν οι λωρίδες κυκλοφορίας, οι λωρίδες καθοδήγησης και τα βατά αποχετευτικά ρείθρα.

 

Στο διάγραμμα ροής του σχήματος 10 απεικονίζονται τα κριτήρια επιλογής της ελάχιστης απαιτούμενης ικανότητας συγκράτησης που πρέπει να παρουσιάζουν τα στηθαία ασφαλείας που τοποθετούνται σε κεντρικές και πλευρικές διαχωριστικές νησίδες σε συνάρτηση με:

 

την κατηγορία κινδύνου και
τους παράγοντες που επηρεάζουν την κυκλοφορία, όπως

- η επιτρεπόμενη ταχύτητα (VΕΠΙΤΡ),

- η Μέση Ημερήσια Κυκλοφορία (ΜΗΚ) των Βαρέων Οχημάτων (ΒΟ) και

- η αυξημένη πιθανότητα εκτροπής.

 

omoe.13.10

Σχήμα 10: Κριτήρια εφαρμογής των στηθαίων ασφαλείας σε κεντρικές και πλευρικές διαχωριστικές νησίδες

 

Για τον προσδιορισμό της ικανότητας συγκράτησης στηθαίων ασφαλείας σε κεντρική ή πλευρική διαχωριστική νησίδα σε γέφυρες με χωριστές ανωδομές, οι οποίες παρουσιάζουν μία υψομετρική διαφορά ή / και οριζόντια απόσταση μεγαλύτερη από 1,5 m, οι γέφυρες αντιμετωπίζονται ως ανεξάρτητες. Σε αυτή την περίπτωση ισχύουν τα αναφερόμενα στην παράγραφο 5.3.

 

Οι μετακινήσεις στην περιοχή των κινητών αρμών πρέπει να αναλαμβάνονται με τεμάχια συστολής - διαστολής των στηθαίων ασφαλείας.

 

4.3. Λειτουργικό πλάτος

 

Στις κεντρικές ή πλευρικές διαχωριστικές νησίδες χωρίς εμπόδια το μέγιστο λειτουργικό πλάτος W προσδιορίζεται σε συνάρτηση με το πλάτος της κεντρικής ή διαχωριστικής νησίδας και το πλάτος του στηθαίου ασφαλείας. Επίσης για τον προσδιορισμό του απαιτούμενου λειτουργικού πλάτους λαμβάνεται υπόψη ο τύπος του στηθαίου ασφαλείας (αμφίπλευρο ή μονόπλευρο στηθαίο ασφαλείας με χωριστή ή κοινή δράση) και η θέση του (στο μέσον ή έκκεντρα).

 

Κατά την τοποθέτηση δύο μονόπλευρων στηθαίων ασφαλείας στις οριογραμμές της κεντρικής ή της πλευρικής διαχωριστικής νησίδας με χωριστή δράση δεν επιτρέπεται τα στηθαία ασφαλείας που οδεύουν παράλληλα στην μια οριογραμμή να τοποθετούνται εντός του λειτουργικού πλάτους των στηθαίων ασφαλείας που οδεύουν παράλληλα στην άλλη οριογραμμή της νησίδας. Στην περίπτωση διαφορετικών λειτουργικών πλατών καθοριστικό είναι το μεγαλύτερο από αυτά. Μόνον σε εξαιρετικές περιπτώσεις επιτρέπεται η τοποθέτηση μονόπλευρων στηθαίων ασφαλείας με κοινή δράση σε νησίδες.

 

omoe.13.11

Σχήμα 11)α: Αμφίπλευρο στηθαίο ασφαλείας που τοποθετείται στο μέσον της νησίδας

 

omoe.13.12

Σχήμα 11)β: Αμφίπλευρο στηθαίο ασφαλείας που τοποθετείται έκκεντρα στη νησίδα

 

omoe.13.13

Σχήμα 11)γ: Μονόπλευρα στηθαία ασφαλείας με χωριστή δράση που τοποθετείται και στις δύο οριογραμμές

 

omoe.13.14

Σχήμα 11)δ: Μονόπλευρα στηθαία ασφαλείας με κοινή δράση που τοποθετείται και στις δύο οριογραμμές

 

Η απόσταση της εμπρόσθιας όψης των στηθαίων ασφαλείας από τις οριογραμμές των οδοστρωμάτων πρέπει να είναι ίση τουλάχιστον με 0,50 m. Η μείωση της ελάχιστης απόστασης επιτρέπεται μόνον σε εξαιρετικές περιπτώσεις. Η διατήρηση του απαιτούμενου εύρους ορατότητας μπορεί να απαιτήσει μεγαλύτερες αποστάσεις.

 

Οι γέφυρες με χωριστές ανωδομές, των οποίων η υψομετρική διαφορά κατά μήκος του διαμήκους αρμού ή / και οριζόντια απόσταση είναι μεγαλύτερη από 0,1 m, πρέπει να αντιμετωπίζονται ως ανεξάρτητες γέφυρες. Σε αυτή την περίπτωση ισχύουν τα αναφερόμενα στην παράγραφο 3.

 

4.4. Σφοδρότητα πρόσκρουσης

 

Στις κεντρικές και πλευρικές διαχωριστικές νησίδες πρέπει να προτιμάται η εφαρμογή των μονόπλευρων συστημάτων με χωριστή δράση και μικρή κατηγορία σφοδρότητας πρόσκρουσης, κατά το δυνατόν Α. Το πλεονέκτημα αυτών των συστημάτων συνίσταται στο γεγονός, ότι λειτουργούν ανεξάρτητα μεταξύ τους και ως εκ τούτου έχουν αποθέματα ασφάλειας, αφού ήδη κάθε σύστημα έχει την ελάχιστη απαιτούμενη ικανότητα συγκράτησης. Κατά τα άλλα ισχύουν τα αναφερόμενα στις παραγράφους 2 του κεφαλαίου 3 και 2.3.

 

5. Συστήματα αναχαίτισης οχημάτων σε περιοχές τοίχων και μετώπων σηράγγων

 

Τα διαμήκη συμπαγή τοιχία, όταν δεν παρουσιάζουν προεξοχές ή εσοχές μεγαλύτερες από 0,1 m, δεν θεωρούνται εμπόδια. Το ίδιο ισχύει και για τις απαραίτητες για λόγους ασφάλειας φωλεές στις σήραγγες, των οποίων το μήκος είναι μικρότερο από 4,0 m.

 

Τα μέτωπα των σηράγγων, η αρχή και το πέρας των διηκόντων τοιχίων, οι προεξοχές ή οι εσοχές που είναι μεγαλύτερες από 0,1 m καθώς και το πέρας φωλεών μήκους μεγαλύτερου από 4,0 m πρέπει να θεωρούνται ως συμπαγή εμπόδια κάθετα στην κατεύθυνση κυκλοφορίας (κατηγορία κινδύνου 3), στην περίπτωση που δεν διαμορφώνονται έτσι, ώστε μία πρόσκρουση να μην εγκυμονεί κινδύνους για τους επιβαίνοντες σε επιβατικό όχημα.

 

Για τον προσδιορισμό του λειτουργικού πλάτους των στηθαίων ασφαλείας σε αυτή την περίπτωση ισχύει η παράγραφος 2.2.

 

omoe.13.15

Σχήμα 12: Παράδειγμα απεικόνισης των στηθαίων ασφαλείας πριν το μέτωπο σήραγγας

 

Οι απαιτούμενες κατηγορίες επίδοσης των συναρμογών ορίζονται στο κεφάλαιο 3.4. Στην αρχή των τοίχων, των μετώπων των σηράγγων, των φωλεών στις σήραγγες μπορούν να τοποθετηθούν συστήματα απορρόφησης ενέργειας πρόσκρουσης. Οι απαραίτητες κατηγορίες επίδοσης ορίζονται στην παράγραφο 5 του κεφαλαίου 3.

 



Copyright © 2017 TechnoLogismiki. Με την επιφύλαξη παντός δικαιώματος.